| 
 | 
阿里云免登
腾讯云免登
 | 
 | 
有问必答
帮助中心
 | 
备案服务
 | 
独立后台
付款方式
 | 
网站管理
您好,欢迎来到五叶草互联,让云服务更有价值,提供有温度的服务。
如何添加产品视频链接

功能作用:可为产品添加视频,让产品展示更生动。


注:视频格式必须是mp4后缀,需要把视频上传到第三方空间(例如:阿里云、腾讯云等空间)再引入我司系统,下面以腾讯云产品为例,其它服务商设置可咨询对应客服


1.进入腾讯云主页 https://cloud.tencent.com/  按照提示申请注册


2.注册成功后需实名认证,现阶段有免费产品测试使用,点免费套餐


3.选择对象存储COS——免费使用


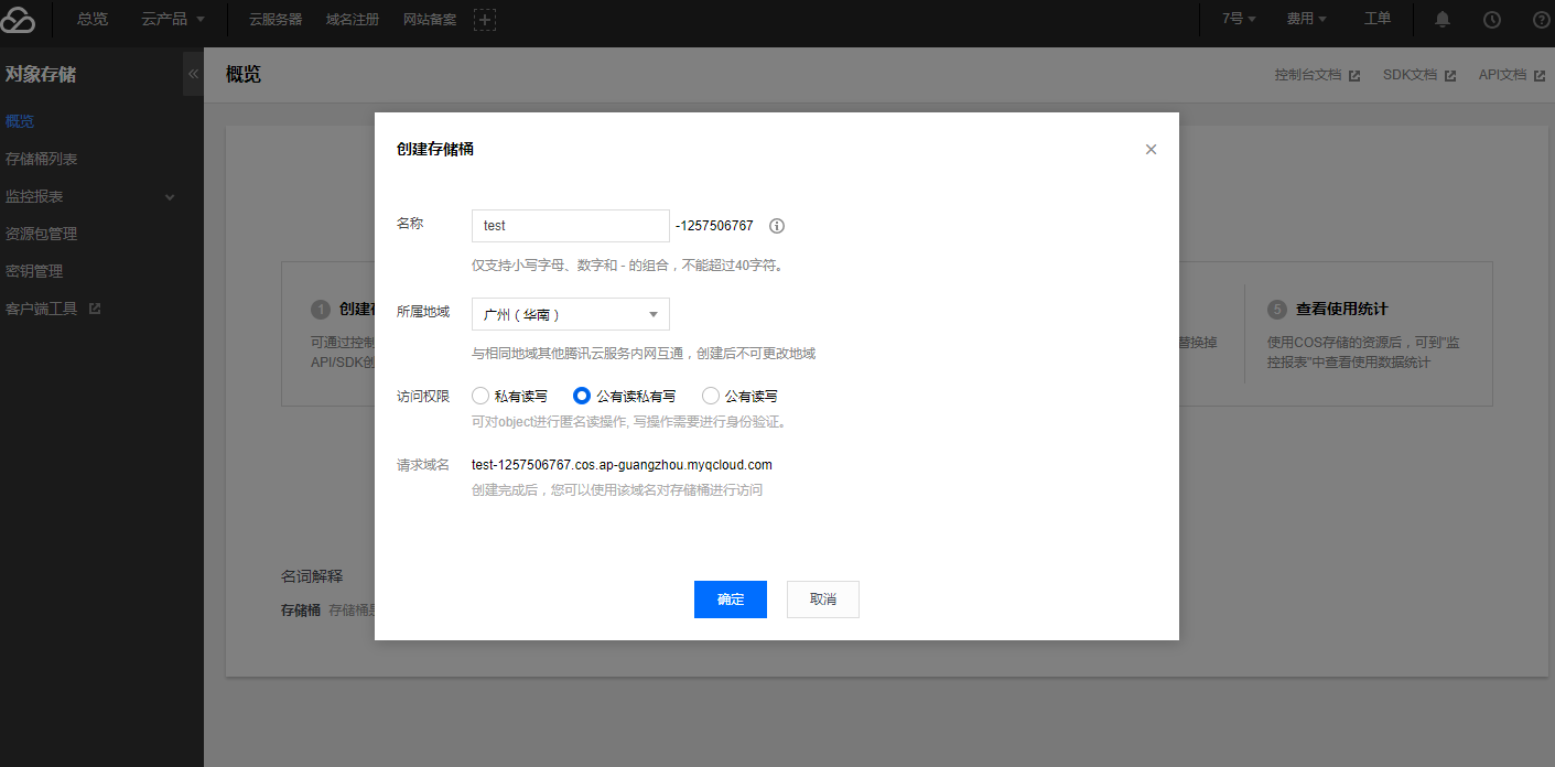
4.创建存储桶


5.自定义填写名称,选择所属地域,及访问权限,确定保存


6.点击上传文件,上传本地视频格式为mp4的视频


7.上传成功后,点击对应的视频详情,复制文件链接。


8.进入我司后台——产品——添加产品——点击添加产品视频——粘贴视频链接地址——保存——补全产品其它参数——保存即可。


9.进入产品详情页面查看效果


2.上述以腾讯云为例,其它第三方空间原理相同,具体咨询服务商。


帮助问题:

问:小程序上传的视频也可以这样操作吗?

答:原理相同,可按上述方法把链接复制到小程序视频模块即可。